只需在注册表中添加三项,即可让 Windows 11 使用最近随 Windows Server 2025 更新引入的原生 NVMe 驱动程序,正如我们刚刚测试的那样,这可以显著提升 SSD 的性能。可以零成本获得高达 45% 的数据传输速率提升!

微软正在推广一款适用于 Windows Server 2025 的全新原生 NVMe 驱动程序,可通过注册表项激活。该驱动程序已随最近的更新推出,承诺大幅提升 IOPS,同时降低延迟并提高 CPU 效率,这几乎相当于免费提升性能。更具体地说,这款原生 NVMe 驱动程序不再像之前的微软默认驱动程序那样,将所有 NVMe 命令内部转换为 SCSI 命令。
这个方法同样适用于 Windows 11
一些足智多谋的开发者现在找到了在 Windows 11 上激活此驱动程序的方法。只需向注册表中添加三条命令,然后用户只需重启 Windows 11 即可。需要注意的是,以下命令必须以管理员权限添加到注册表中。就我而言,直接双击注册表文件不起作用,所以我右键单击并以管理员权限启动了命令提示符 (cmd.exe)。之后,我输入了以下命令:
步骤 1:向注册表添加值的命令
reg add HKEY_LOCAL_MACHINE\SYSTEM\CurrentControlSet\Policies\Microsoft\FeatureManagement\Overrides /v 735209102 /t REG_DWORD /d 1 /f
reg add HKEY_LOCAL_MACHINE\SYSTEM\CurrentControlSet\Policies\Microsoft\FeatureManagement\Overrides /v 1853569164 /t REG_DWORD /d 1 /f
reg add HKEY_LOCAL_MACHINE\SYSTEM\CurrentControlSet\Policies\Microsoft\FeatureManagement\Overrides /v 156965516 /t REG_DWORD /d 1 /f
完成后重新开机。
步骤二:确认是否启用成功
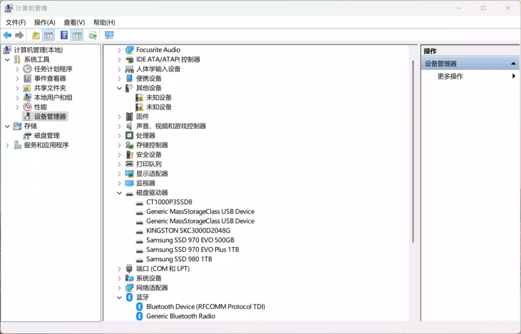
重新开机后,开启装置管理员:
启用前,SSD 会列在「磁盘驱动器」

启用后,SSD 会改列在「储存装置」

另外在SSD 的驱动程式详细资料,应可看到正在使用nvmedisk.sys。
实际效能提升有多少?
根据外媒与使用者实测结果:
- PCIe 4.0 SSD:循序读取效能约提升20~45% 。写入效能:约提升15~30%
- PCIe 3.0 SSD :也有一定幅度改善,4K 多执行绪效能提升明显,对工作站或伺服器较有感
左为未启用,右为启用后

左为未启用,右为启用后

在不更换任何硬体的前提下,这样的效能成长相当吸引人。
已知风险与问题
这项手动启用方式并非完全安全,社群已回报以下状况:
- 并非所有NVMe SSD 都支援
- 不相容可能导致Windows 无法开机
- 部分SSD 工具(如Samsung Magician、WD Dashboard)可能异常
- 有使用者指出分割区资讯可能被修改
AS SSD Benchmark 硬盘测速工具下载:
【官方下载】
AS SSD Benchmark 用于评估固态硬盘 (SSD) 的性能。该工具包含六项综合测试和三项复制测试。综合测试用于评估 SSD 的顺序和随机读写性能。这些测试均不使用操作系统缓存。在顺序测试中,程序会测量读取或写入 1 GB 文件所需的时间。4K 测试用于评估随机选择的 4K 数据块的读写性能。4K-64-Thrd 测试与 4K 测试相同,区别在于读写操作分布在 64 个线程上。
此测试旨在揭示 IDE 模式(不支持 NCQ)和支持原生命令队列 (NCQ) 的 SSD 在 AHCI 模式下的性能差异。此外,压缩测试用于评估 SSD 的性能与数据可压缩性之间的关系。这对于使用压缩技术来提升性能和延长存储单元寿命的控制器尤为重要。在前三项综合测试和压缩测试中,测试文件的大小均为 1 GB。最后,确定固态硬盘的访问时间,读取访问测试在整个固态硬盘容量范围内进行(满刻度)。而写入访问测试则使用一个 1 GB 的测试文件进行。测试结束后,输出三个数值:读取性能、写入性能和总体性能。压缩测试结果以图表形式显示。x 轴表示数据的可压缩性,从 0%(完全不可压缩)到 100%(完全可压缩)。y 轴表示达到的数据速率。测量值以 MB/s 为单位,也可以显示为每秒 I/O 操作数 (IOPS)。
评分公式如下:
总分 = 序列写入率 * 0.15 + 序列读取率 * 0.1 + 4k读取率 * 2 + 4k写入率 + 4-64thrd写入率 + 4-64thrd读取率 * 1.5 读取
得分 = 序列读取率 * 0.1 + 4k读取率 + 4-64thrd读取率
写入得分 = 序列写入率 * 0.1 + 4k写入率 + 4-64thrd写入率











